Hello,
We would like to know how the insertCost is calculated.
The insertion will always generate more kilometer and time which will also generate a cost.
But how is this cost (insertCost) calculated ? Are the kilometer and time the only parameters which can impact the insertCost ?
Can we get a detailed explanation please ?
thanks in advance,
Best regards
Clément
InsertCost in findToursForUnscheduledOrder
- Bernd Welter
- Site Admin
- Posts: 2936
- Joined: Mon Apr 14, 2014 10:28 am
- Contact:
Re: InsertCost in findToursForUnscheduledOrder
Hello Clement,
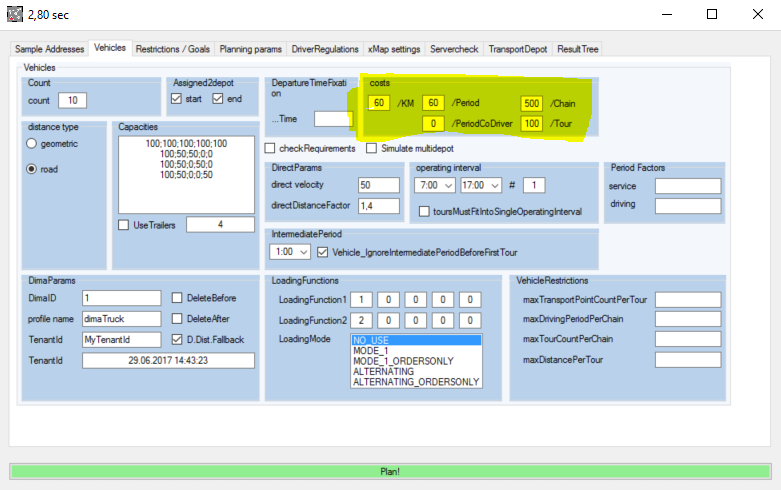
look at the attached screenshot.It is based on 10 exsting input tours. Does this answer your question?
Best regards
Bernd
PS: the first proposal is based on creating a new tour.
https://youtu.be/3NNjhxSiS_w
look at the attached screenshot.It is based on 10 exsting input tours. Does this answer your question?
Best regards
Bernd
PS: the first proposal is based on creating a new tour.
https://youtu.be/3NNjhxSiS_w
Bernd Welter
Technical Partner Manager Developer Components
PTV Logistics - Germany
Bernd at... The Forum,LinkedIn, Youtube, StackOverflow
I like the smell of PTV Developer in the morning...
Technical Partner Manager Developer Components
PTV Logistics - Germany
Bernd at... The Forum,LinkedIn, Youtube, StackOverflow
I like the smell of PTV Developer in the morning...
