Hello PTV experts,
I'm integrating PTV xRoute into SAP TM and have faced with a problem when calling calculateAdvancedTour.
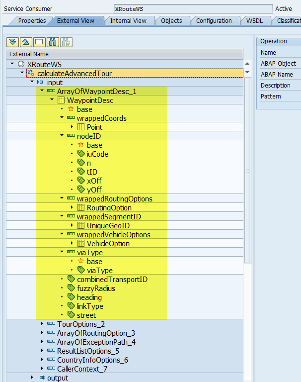
It's specified that for calculateAdvancedTour at least the first and the last station of waypoints structure must be of type TourPointDesc.
My issue is that after service generation I cannot see the TourPointDesc extension for WaypointDesc is not available and I cannot specify mandatory attributes from TourPointDesc for passing them to calculateAdvancedTour.
That's how my WaypointDesc array looks like after proxy generation (attached file).
WSDL endpoint I used for proxy generation: https://api.cloud.ptvgroup.com/xroute/ws/XRoute?WSDL
Thank you!
NIkolai.
TourPointDesc extenstion of WaypointDesc is not available
Re: TourPointDesc extenstion of WaypointDesc is not availabl
I do not have a good answer for this. The ToutPointDesc is a derived class from the WaypointDesc and it is known that SAP by default does not play nice with derived classes. This is something Bernd touched on in https://xserver.ptvgroup.com/forum/view ... f=50&t=940 . ATM we do not have a good answer for this.
Practical solutions that my customers have use to get around this is either to edit the WSDL before consumption or implement the interface first in .net as a library and them integrate the library into their solution. Most of them where made some time ago so it could be that SAP has improved on this topic. I'm not sure about this.
Practical solutions that my customers have use to get around this is either to edit the WSDL before consumption or implement the interface first in .net as a library and them integrate the library into their solution. Most of them where made some time ago so it could be that SAP has improved on this topic. I'm not sure about this.
Joost Claessen
Senior Technical Consultant
PTV Benelux
Senior Technical Consultant
PTV Benelux
Re: TourPointDesc extenstion of WaypointDesc is not availabl
Hi Joost,
thanks for your reply,
I wanted to avoid this as much possible, but looks like will have to go for WSDL local change
I will let you know the outcome.
Nikolai
thanks for your reply,
I wanted to avoid this as much possible, but looks like will have to go for WSDL local change
I will let you know the outcome.
Nikolai
- Bernd Welter
- Site Admin
- Posts: 3103
- Joined: Mon Apr 14, 2014 10:28 am
- Contact:
Re: TourPointDesc extenstion of WaypointDesc is not availabl
Hi there,
I moved the post top the SAP related subforum. The other players could contribute or at least consume the hint
Best regards,
Bernd
I moved the post top the SAP related subforum. The other players could contribute or at least consume the hint
Best regards,
Bernd
Bernd Welter
Technical Partner Manager Developer Components
PTV Logistics - Germany
Bernd at... The Forum,LinkedIn, Youtube, StackOverflow
I like the smell of PTV Developer in the morning...

Technical Partner Manager Developer Components
PTV Logistics - Germany
Bernd at... The Forum,LinkedIn, Youtube, StackOverflow
I like the smell of PTV Developer in the morning...